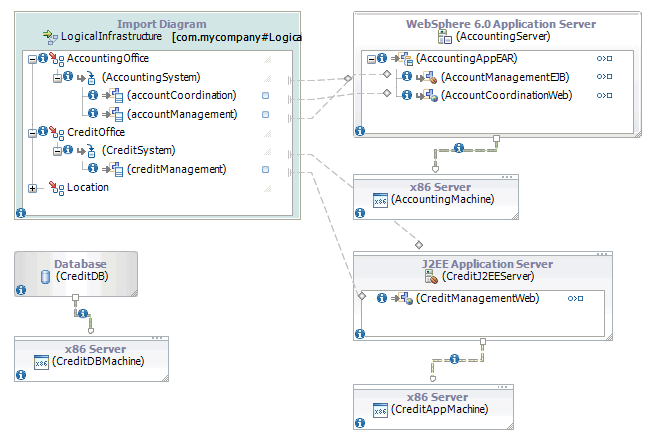
En las herramientas de arquitectura de despliegue, esta capa de abstracción entre el modelo lógico y una instancia de despliegue específica es la capa física. En este contexto, físico se refiere no a sistemas tangibles o reales, sino a especificaciones de sistemas, como el tipo de tecnologías utilizadas en sistemas y las configuraciones principales utilizadas en dichos sistemas, como la versión de cada pieza de software. Por ejemplo, una instancia de despliegue específica debe especificar todas las piezas de hardware y software necesarias para una instalación real, pero un modelo físico puede dejar las unidades irrelevantes a un lado. Si el tipo de sistema operativo que aloja la aplicación no es relevante, como sucede en esta guía de aprendizaje, el modelo físico no especifica una unidad de sistema operativo. Sin embargo, necesita un sistema operativo para la instalación real, por lo que la instancia de despliegue en la siguiente lección especificará un sistema operativo.
En esta sección, añadirá unidades al modelo físico que describirá la infraestructura en un nivel suficiente para servir de guía en las decisiones de instancia de despliegue que tomará más tarde. Creará enlaces de realización desde las unidades en el modelo lógico a las unidades en el modelo físico.

El modelo físico que ha creado en esta sección muestra una aproximación de la infraestructura de despliegue real, especificando sólo los detalles importantes para la aplicación. En la siguiente sección añadirá una aproximación de los componentes de aplicación reales. Más adelante, utilizará este modelo físico para planificar una instancia de despliegue específica de la aplicación.
