Message Assembly editor
You can use the Message Assembly editor in the IBM® App Connect Enterprise Toolkit to create, edit, and view message assembly files.
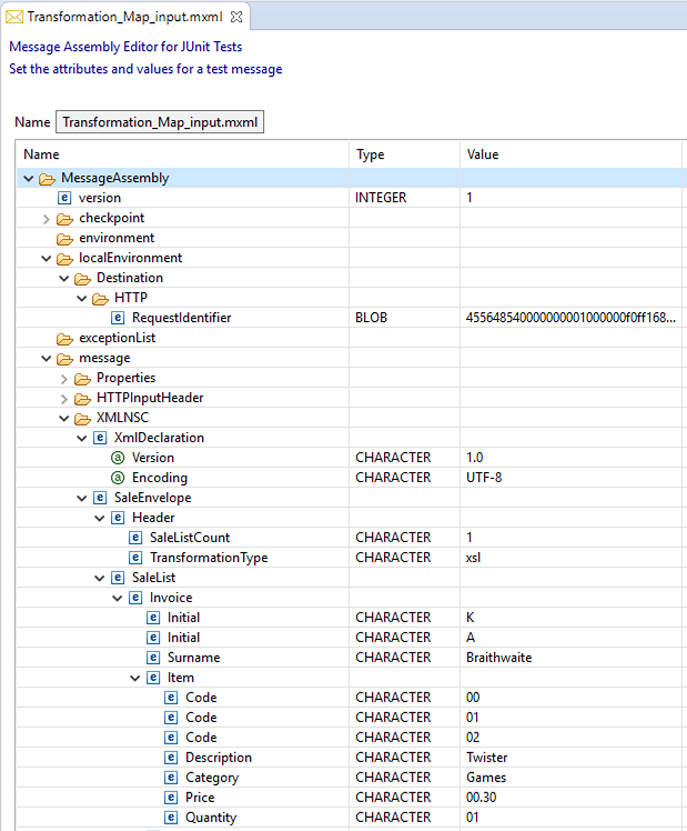
The Message Assembly editor is launched when you open an existing message assembly file, or when you create a new one.
- Message tree
- Environment tree
- Local environment tree
- Exception list tree
The message headers and payload are under the message tree in the message assembly.
When you record messages that pass through a message flow, each saved message is stored as a
.mxml file, which is a serialized form of a message assembly.

You can use the Message Assembly editor to view and edit the
.mxml files, by double-clicking the .mxml file in the Application
Development view of the IBM App Connect
Enterprise Toolkit. The message assembly opens in the
Message Assembly editor, and you can edit it by following the
instructions in Editing recorded messages.
You can also use the Message Assembly editor to create a new message assembly, as described in Creating a message assembly.
When you have created or edited stored message assemblies, you can use them to generate unit tests for your message flow nodes and flows. For information about using recorded messages for integration tests, see Generating tests from recorded messages in a message flow and Creating a test case for a message flow node using recorded messages. For more information about creating unit tests for your message flow nodes and flows, see Developing integration tests.