Building and deploying Spring Boot applications
You can build your Spring Boot applications for use in CICS with Maven or with Gradle.
Building Spring Boot applications as WAR or JAR files
You can build Spring Boot applications as a web application archive (WAR) or a Java Archive (JAR)
file. Build your Spring boot application as a WAR if you are looking to integrate Spring Framework
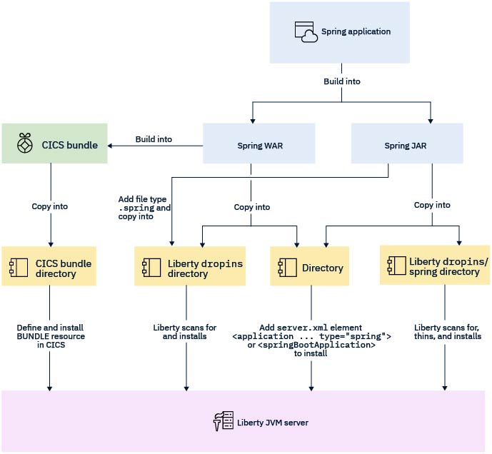
transactional management or Spring Boot Security in CICS. See Table 1. When built as a WAR, a Spring Boot application can be
deployed and managed by using CICS bundles in the same way as other CICS Liberty applications. When
built as a JAR the springBoot-1.5 or springBoot-2.0 feature must be installed and the JAR must be
deployed by using either a Liberty application element with the type="spring"
attribute or by using the dropins directory. However, if you have an existing application that you
simply want to deploy into CICS without using CICS integration, you can package it as a JAR. Only
one JAR file can be deployed into a Liberty JVM server at a time but multiple WAR files can be
co-hosted.
| Capability | Spring Boot applications built into: | |
|---|---|---|
| WAR | JAR | |
| CICS JCICS API | Yes | Yes |
| CICS link to Spring Bean | Yes | Yes |
| Java Persistance API (JPA) | Yes | No |
| Spring security integration with CICS | Yes | No |
| Spring transaction integration with CICS | Yes | No |
| Java Database Connectivity (JDBC) | Yes | No |
| Threading and concurrency | Yes | No |
| Java Message Service (JMS) | Yes | No |
The following diagram displays the different options that you can take to run your Spring Boot application on CICS.

Additional notes for building WARs
@SpringBootApplication
public class MyApplication extends SpringBootServletInitializer
{
@Override
protected SpringApplicationBuilder configure(SpringApplicationBuilder application)
{
return application.sources(MyApplication.class);
}
public static void main(String[] args)
{
SpringApplication.run(MyApplication.class, args);
}
}For detailed information about creating a deployable WAR file with Maven or Gradle, see Create a deployable WAR file in the Spring Boot documentation.
For more information about building applications with Maven and Gradle, see Developing applications using Maven or Gradle.